Alle Inhalte von Mattes
-
Lokale AI-Bildgeneratoren
Problem gelöst, eine Python-Datei war buggy. Ein Downgrade hat geholfen.
-
Lokale AI-Bildgeneratoren
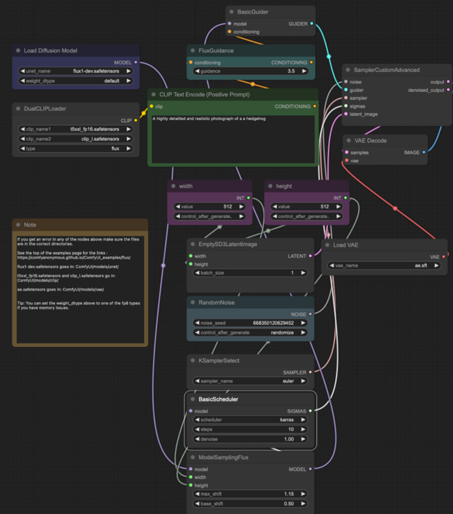
Flux via Pinokio tut es (siehe oben), aber ich bekomme es mit ComfyUI nicht ans Laufen. Ich bekomme da immer nur Pixelmüll wie diesen raus: Dass es prinziell auf meinem Rechner geht, zeigen ja die Ergebnisse via Pinokio. Genug RAM ist vorhanden (M3 Max, 128 GB RAM). Ich finde den Fehler nicht, vielleicht kann mir ja jemand einen Tipp geben ( @adrianrohnfelder ?), der sich mit ComfyUI auskennt und sagen, wo mein Fehler liegt. Hier meine Konfiguration: Viele Grüße Mattes
-
Lokale AI-Bildgeneratoren
- Lokale AI-Bildgeneratoren
- Großes Update bei Leonardo.AI
Ja, mehrere. Ziemlich beeindruckend, wenn es gut läuft. Witzig bis unbrauchbar, wenn nicht. Trotzdem eine ganz nette Ergänzung, finde ich. 008_LEO_Bird on a Skull.mov- Ablage euerer generierten Bilder
Hallo. Die Frage wurde zwar schon vor einer ganzen Weile gestellt, aber vielleicht interessiert es ja noch jemanden. Ich komme auf dem Fotografiebereich und habe mich an Adobe Lightroom Classic gewöhnt. Ich setze Lr daher (als Bilddatenbank und ggf. für kleine Bildkorrekturen) ein. Ich importiere die erstellten KI-Bilder, verschlagworte und bewerte sie. Dadurch landen sie automatisch in den angelegten Smart Collections. Die Bilder selbst - benannt nach Erstellungsdatum, dem Tool und einem grob aussagefähigen Dateinamen - landen anschließend in einem Ordner pro KI-Bildgenerator. Ich habe also z.B. einen Ordner namens „Leonardo“, darin liegen alle damit erzeugten Bilder, benannt wie „2024-06-08LEO-SciFi-100“. In der Smart Collection „Sci-Fi“ taucht dieses Bild dann also auf. Mit diesem System finde ich bei einer gefilterten Suche jedes Bild in Sekunden. Bei den mittlerweile rund 25.000 Bildern hätte ich sonst keine Chance. Grüße Mattes- Dall-E3 via "Bing Image Creator"
Irgendwie habe ich das Gefühl, dass die Qualität in letzter Zeit noch einmal zugelegt hat: Ist das nur mein Eindruck oder geht es noch jemandem so? Grüße Mattes- Mit Leonardo im Kino
- Mit Leonardo im Kino
- Mit Leonardo im Kino
- Mit Leonardo im Kino
- KI immer das gleiche Gesicht...
Hi. Was Du suchst, ist "Character Consistency" - so heißt es zumindest bei Leonardo.AI, womit ich unterwegs bin. Andere Bildgeneratoren habe dafür aber vielleicht andere/eigene Bezeichnungen. Das funktioniert in der Regel so, dass man eine Bildvorlage hochlädt und der Bildgenerator immer auf Basis dieses Bildes arbeitet. Man gibt im Prompt dann quasi nur noch die Abweichungen vom Ausgangsbild vor, also andere Kleidung, Umgebung, Lichtsituation etc. Grüße Mattes- Großes Update bei Leonardo.AI
- Großes Update bei Leonardo.AI
- Mit Leonardo im Kino
Hallo. Leonardo.AI wird wirklich immer besser. Daher mal ein kleiner "Filmabend" mit dem, was bisher so heraus kam:- Großes Update bei Leonardo.AI
- Großes Update bei Leonardo.AI
Das neue "Alchemy V2" leistet wirklich Beeindruckendes: Portrait mit einer Großformatkamera (lt. Prompt) Selbst eher untypische Posen werden umgesetzt: PR-Foto einer Soul-Sängerin aus den 1960ern: Portrait einer Schauspielerin im Stil von George Hurrell, 1940er: Grüße Mattes- Dall-E3 via "Bing Image Creator"
- Dall-E3 via "Bing Image Creator"
Hallo. Die Version des Bildgenerators Dall-E3 von OpenAI kann bei "www.bing.com/create" getestet werden (Microsoft-Account vorausgesetzt). Die Qualität ist deutlich besser geworden. Hier mal ein paar Beispiele:- Großes Update bei Leonardo.AI
- Getty Imagines kündigt eigenen KI Bildgenerator an
Interessant. Ich hatte mal ein Bild aus dem Bing Image Creator (also Dall-E2), in dem Artefakte des "Getty Images"-Logos noch zu erkennen waren... Wahrscheinlich haben sie bemerkt, dass sie den Zug eh nicht aufhalten können und dann doch lieber mitverdienen möchten.- Großes Update bei Leonardo.AI
So habe ich auch angefangen. Ich bin seit Ostern dieses Jahres dabei und habe die konstanten Fortschritte von Leonardo staunend erlebt. „Photo real“ ist ein weiterer Riesenschritt nach vorn. Fotografische Kenntnisse helfen sehr bei der Beschreibung von Szenen, Licht und Aufnahmetechniken: Weiterhin viel Spaß und lass‘ uns an Deinen Erfolgen teilhaben, Deine Ergebnisse gefallen mir sehr. Viele Grüße Mattes- Großes Update bei Leonardo.AI
Licht und Farbe lagen an meinem Prompt, ich wollte auf eine "Cyberpunk"-Atmosphäre hinaus. Es geht aber auch ganz anders:- Großes Update bei Leonardo.AI
- Großes Update bei Leonardo.AI
Sorry, habe ich nicht mehr. Ich lösche die Bilder aus der Historie, sobald ich sie lokal gespeichert habe.. - Lokale AI-Bildgeneratoren
Navigation
Suche
Configure browser push notifications
Chrome (Android)
- Tap the lock icon next to the address bar.
- Tap Permissions → Notifications.
- Adjust your preference.
Chrome (Desktop)
- Click the padlock icon in the address bar.
- Select Site settings.
- Find Notifications and adjust your preference.
Safari (iOS 16.4+)
- Ensure the site is installed via Add to Home Screen.
- Open Settings App → Notifications.
- Find your app name and adjust your preference.
Safari (macOS)
- Go to Safari → Preferences.
- Click the Websites tab.
- Select Notifications in the sidebar.
- Find this website and adjust your preference.
Edge (Android)
- Tap the lock icon next to the address bar.
- Tap Permissions.
- Find Notifications and adjust your preference.
Edge (Desktop)
- Click the padlock icon in the address bar.
- Click Permissions for this site.
- Find Notifications and adjust your preference.
Firefox (Android)
- Go to Settings → Site permissions.
- Tap Notifications.
- Find this site in the list and adjust your preference.
Firefox (Desktop)
- Open Firefox Settings.
- Search for Notifications.
- Find this site in the list and adjust your preference.